返回列表 发帖
查看: 415|回复: 0

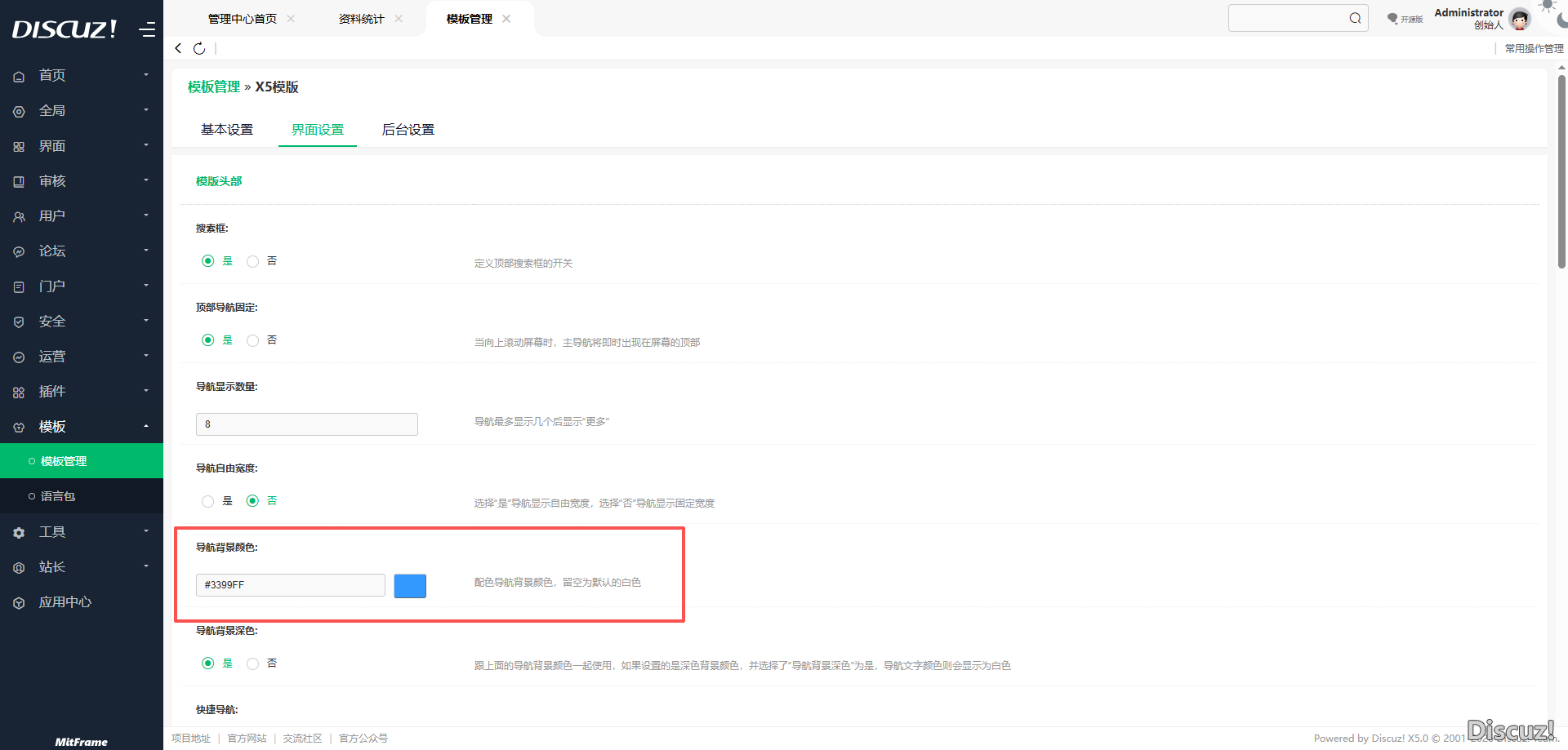
[求助] 编辑导航栏颜色LOGO显示不正确

1

主题

10

回帖

0

粉丝

初学乍练

贡献
0 点
金币
10 个
发表于 2026-4-14 19:20:29 |上海| 查看全部 |阅读模式
留空,自己上传的LOGO可以正常显示,设置了颜色就显示官方默认的logo,审查元素里面的LOGO地址是自己上传的,换浏览器也还是官方的LOGO,应该也不是缓存的问题,后台界面缓存网站缓存都更新了也没用
我知道答案 回答被采纳将会获得1 贡献 已有0人回答
回复

使用道具 举报

您需要登录后才可以回帖 登录 | 立即注册

本版积分规则

  • 关注公众号
  • 有偿服务微信
  • 有偿服务QQ

手机版|小黑屋|Discuz! 官方交流社区 ( 皖ICP备16010102号 |皖公网安备34010302002376号 )|网站地图|star

GMT+8, 2026-5-31 10:22 , Processed in 0.046322 second(s), 14 queries , Redis On.

Powered by Discuz! X5.0 Licensed

© 2001-2026 Discuz! Team.

关灯 在本版发帖
有偿服务QQ
有偿服务微信
返回顶部
快速回复 返回顶部 返回列表