返回列表 发帖
查看: 2549|回复: 5

[已解决] 请教一个百度站长的问题,DISCUZ论坛应该怎样选择

ink

25

主题

166

回帖

3

粉丝

炉火纯青

贡献
2 点
金币
1 个
发表于 2023-5-22 17:14:43 |江苏| 查看全部 |阅读模式



目前网站就是安装的 discuzX 3.5,默认模板,没有单独的移动域名,手机或者PC访问都是同一个域名访问的。


就百度站长这里,应该选择 代码适配  还是自适应?



谢谢!




QQ图片20230522171004.png

1 贡献+1 金币

最佳答案

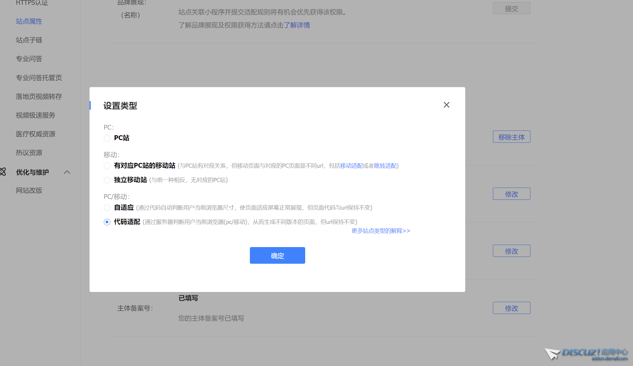
自适应是通过浏览器放大缩小,页面会产生自适应状态,但是目前dz 默认模版目前并不是,从你截图的文字提示,个人感觉应该是选择代码适配 微信截图_20230522215311.png
回复

使用道具 举报

40

主题

185

回帖

3

粉丝

炉火纯青

贡献
4 点
金币
27 个
发表于 2023-5-22 18:14:38 |河南| 查看全部
你开启手机版了没?如果开启的了 自动跳转 就是自动适配啊
回复

使用道具 举报

ink

25

主题

166

回帖

3

粉丝

炉火纯青

贡献
2 点
金币
1 个
 楼主| 发表于 2023-5-22 20:47:41 |江苏| 查看全部
470342341 发表于 2023-5-22 18:14
你开启手机版了没?如果开启的了 自动跳转 就是自动适配啊

开启了手机版的,你的意思是应该选择:自适应 ?而非代码适配?





111.png
回复

使用道具 举报

96

主题

223

回帖

2

粉丝

炉火纯青

贡献
6 点
金币
20 个
发表于 2023-5-22 20:51:08 |江苏| 查看全部
移动端可以设置单独域名访问

后台 全局

QQ截图20230522205005.png
微信截图_20230522205023.png

回复

使用道具 举报

ink

25

主题

166

回帖

3

粉丝

炉火纯青

贡献
2 点
金币
1 个
 楼主| 发表于 2023-5-22 21:04:57 |江苏| 查看全部
韩非 发表于 2023-5-22 20:51
移动端可以设置单独域名访问

后台 全局


好的,谢谢。

但我问的是百度站长那里的设置,应该是选择代码适配还是自适应?
回复

使用道具 举报

96

主题

223

回帖

2

粉丝

炉火纯青

贡献
6 点
金币
20 个
发表于 2023-5-22 21:53:59 |江苏| 查看全部
自适应是通过浏览器放大缩小,页面会产生自适应状态,但是目前dz 默认模版目前并不是,从你截图的文字提示,个人感觉应该是选择代码适配 微信截图_20230522215311.png
回复

使用道具 举报

您需要登录后才可以回帖 登录 | 立即注册

本版积分规则

  • 关注公众号
  • 有偿服务微信
  • 有偿服务QQ

手机版|小黑屋|Discuz! 官方交流社区 ( 皖ICP备16010102号 |皖公网安备34010302002376号 )|网站地图|star

GMT+8, 2026-4-29 00:53 , Processed in 0.050094 second(s), 12 queries , Redis On.

Powered by Discuz! X5.0 Licensed

© 2001-2026 Discuz! Team.

关灯 在本版发帖
有偿服务QQ
有偿服务微信
返回顶部
快速回复 返回顶部 返回列表