返回列表 发帖
查看: 3056|回复: 3

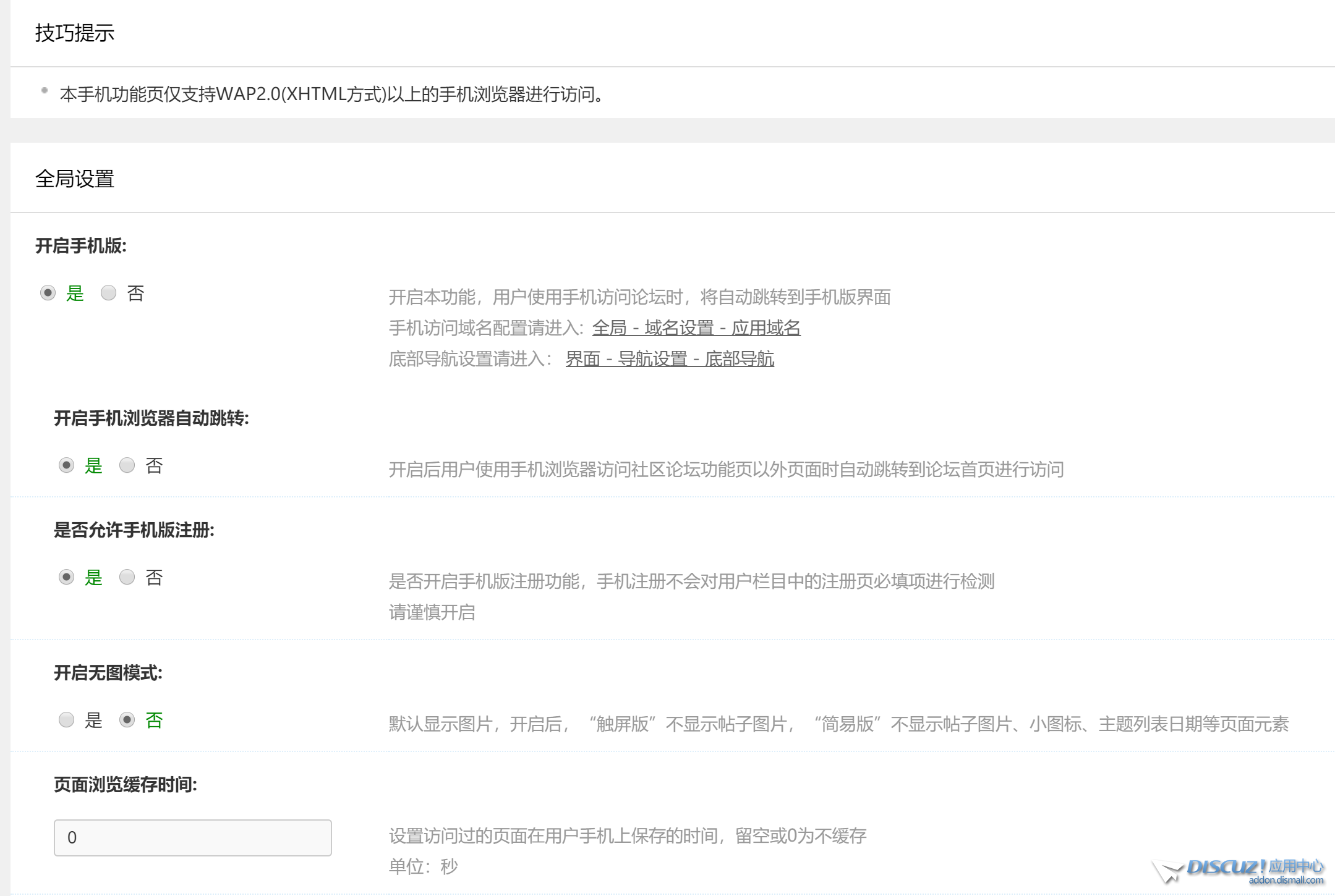
[求助] X3.4升级3.5后forum.php?mobile=yes直接跳转no

2

主题

8

回帖

0

粉丝

初学乍练

贡献
0 点
金币
14 个
发表于 2023-5-24 10:11:25 |山东| 查看全部 |阅读模式
点击手机版直接跳转了forum.php?mobile=no,但是已经设置也forum.php?mobile=yes

求救
我知道答案 回答被采纳将会获得1 贡献 + 1 金币 已有3人回答
回复

使用道具 举报

2

主题

8

回帖

0

粉丝

初学乍练

贡献
0 点
金币
14 个
 楼主| 发表于 2023-5-24 10:15:31 |山东| 查看全部
2345截图20230524101233.png 2345截图20230524101313.png 2345截图20230524101325.png 2345截图20230524101417.png
回复

使用道具 举报

17

主题

588

回帖

4

粉丝

应用开发者

贡献
67 点
金币
902 个
QQ
发表于 2023-5-24 10:19:52 |浙江| 查看全部
最新版测试正常
回复

使用道具 举报

2

主题

8

回帖

0

粉丝

初学乍练

贡献
0 点
金币
14 个
 楼主| 发表于 2023-5-24 10:30:15 |山东| 查看全部

其他正常
回复

使用道具 举报

您需要登录后才可以回帖 登录 | 立即注册

本版积分规则

  • 关注公众号
  • 有偿服务微信
  • 有偿服务QQ

手机版|小黑屋|Discuz! 官方交流社区 ( 皖ICP备16010102号 |皖公网安备34010302002376号 )|网站地图|star

GMT+8, 2026-4-29 00:53 , Processed in 0.050039 second(s), 16 queries , Redis On.

Powered by Discuz! X5.0 Licensed

© 2001-2026 Discuz! Team.

关灯 在本版发帖
有偿服务QQ
有偿服务微信
返回顶部
快速回复 返回顶部 返回列表