返回列表 发帖
查看: 2526|回复: 2

[求助] dz可以限制某个版块的其中一个分类仅管理员发帖回贴吗

12

主题

35

回帖

3

粉丝

渐入佳境

贡献
0 点
金币
5 个
发表于 2024-9-20 16:14:05 |广东| 查看全部 |阅读模式
dz可以限制某个版块的其中一个分类仅管理员发帖回贴吗
我知道答案 回答被采纳将会获得1 贡献 已有2人回答
回复

使用道具 举报

15

主题

3698

回帖

5

粉丝

应用开发者

贡献
438 点
金币
172 个
QQ
发表于 2024-9-20 16:23:37 |河南| 查看全部
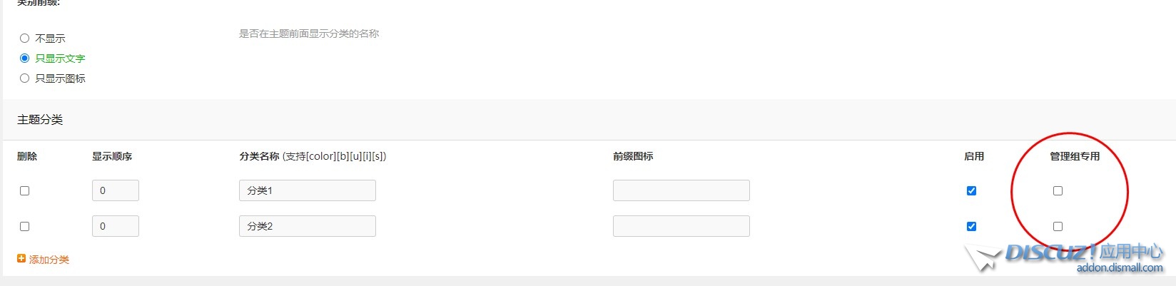
你说的是主题分类吧?

截图202409201623336602.jpg

回复

使用道具 举报

47

主题

3346

回帖

10

粉丝

应用开发者

Discuz! 运维

贡献
225 点
金币
685 个
QQ
发表于 2024-9-20 16:53:10 |江苏| 查看全部
发帖如楼上所说,回帖不行,但可以定制插件做
回复

使用道具 举报

您需要登录后才可以回帖 登录 | 立即注册

本版积分规则

  • 关注公众号
  • 有偿服务微信
  • 有偿服务QQ

手机版|小黑屋|Discuz! 官方交流社区 ( 皖ICP备16010102号 |皖公网安备34010302002376号 )|网站地图|star

GMT+8, 2026-4-27 12:59 , Processed in 0.094315 second(s), 14 queries , Redis On.

Powered by Discuz! X5.0 Licensed

© 2001-2026 Discuz! Team.

关灯 在本版发帖
有偿服务QQ
有偿服务微信
返回顶部
快速回复 返回顶部 返回列表