返回列表 发帖
查看: 23|回复: 0

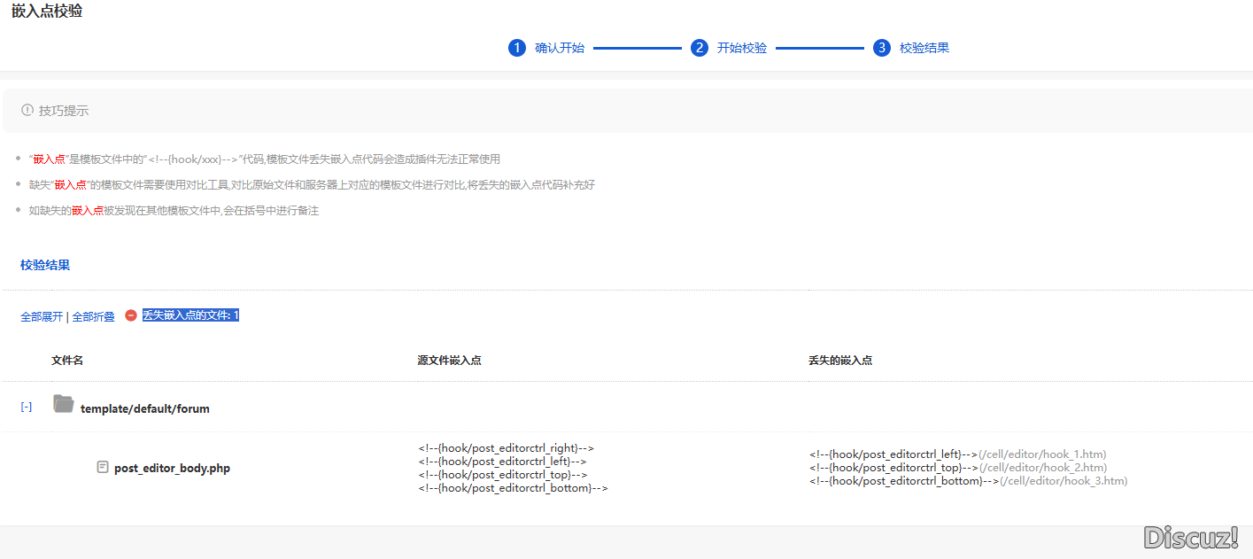
[求助] 嵌入点校验 丢失嵌入点的文件:

qkw

9

主题

34

回帖

0

粉丝

渐入佳境

贡献
0 点
金币
5 个
产品版本
X5.0+
发表于 1 小时前 |广东| 查看全部 |阅读模式
我升5.0后
像谷歌插件登录显示不正常
其他插件也是这样子
其他插件也是这样子
这是其实这些插件他们也还没更新5.0
这是其实这些插件他们也还没更新5.0
是不是修复 嵌入点缺失 就可以了?
我知道答案 回答被采纳将会获得1 贡献 已有0人回答
回复

使用道具 举报

您需要登录后才可以回帖 登录 | 立即注册

本版积分规则

  • 关注公众号
  • 有偿服务微信
  • 有偿服务QQ

手机版|小黑屋|Discuz! 官方交流社区 ( 皖ICP备16010102号 |皖公网安备34010302002376号 )|网站地图|star

GMT+8, 2026-4-26 22:19 , Processed in 0.041952 second(s), 11 queries , Redis On.

Powered by Discuz! X5.0 Licensed

© 2001-2026 Discuz! Team.

关灯 在本版发帖
有偿服务QQ
有偿服务微信
返回顶部
快速回复 返回顶部 返回列表