123下一页
返回列表 发帖
查看: 1611|回复: 25

[意见建议] 想重装discuzX5.0,但是完全新的安装文件,打开没有反应

10

主题

102

回帖

1

粉丝

渐入佳境

贡献
0 点
金币
5 个
发表于 2026-3-28 10:47:02 |广东| 查看全部 |阅读模式
想重装discuzX5.0,但是完全新的安装文件,打开没有反应,需要怎么处理呢?
就是打开了域名,跳到,域名/install/,但是就没有反应了,没办法重装么?
回复

使用道具 举报

10

主题

102

回帖

1

粉丝

渐入佳境

贡献
0 点
金币
5 个
 楼主| 发表于 2026-3-28 10:48:23 |广东| 查看全部
第一次是直接覆盖过去,都成功安装了,现在完全全新的discuzX3.5反而没有反应了,不知道发生了什么?
回复

使用道具 举报

10

主题

102

回帖

1

粉丝

渐入佳境

贡献
0 点
金币
5 个
 楼主| 发表于 2026-3-28 11:02:48 |广东| 查看全部
截图202603281102202458.jpg


现在不知道怎么了,换了几个账号,发帖子,发不了了。
回复

使用道具 举报

10

主题

102

回帖

1

粉丝

渐入佳境

贡献
0 点
金币
5 个
 楼主| 发表于 2026-3-28 11:04:34 |广东| 查看全部
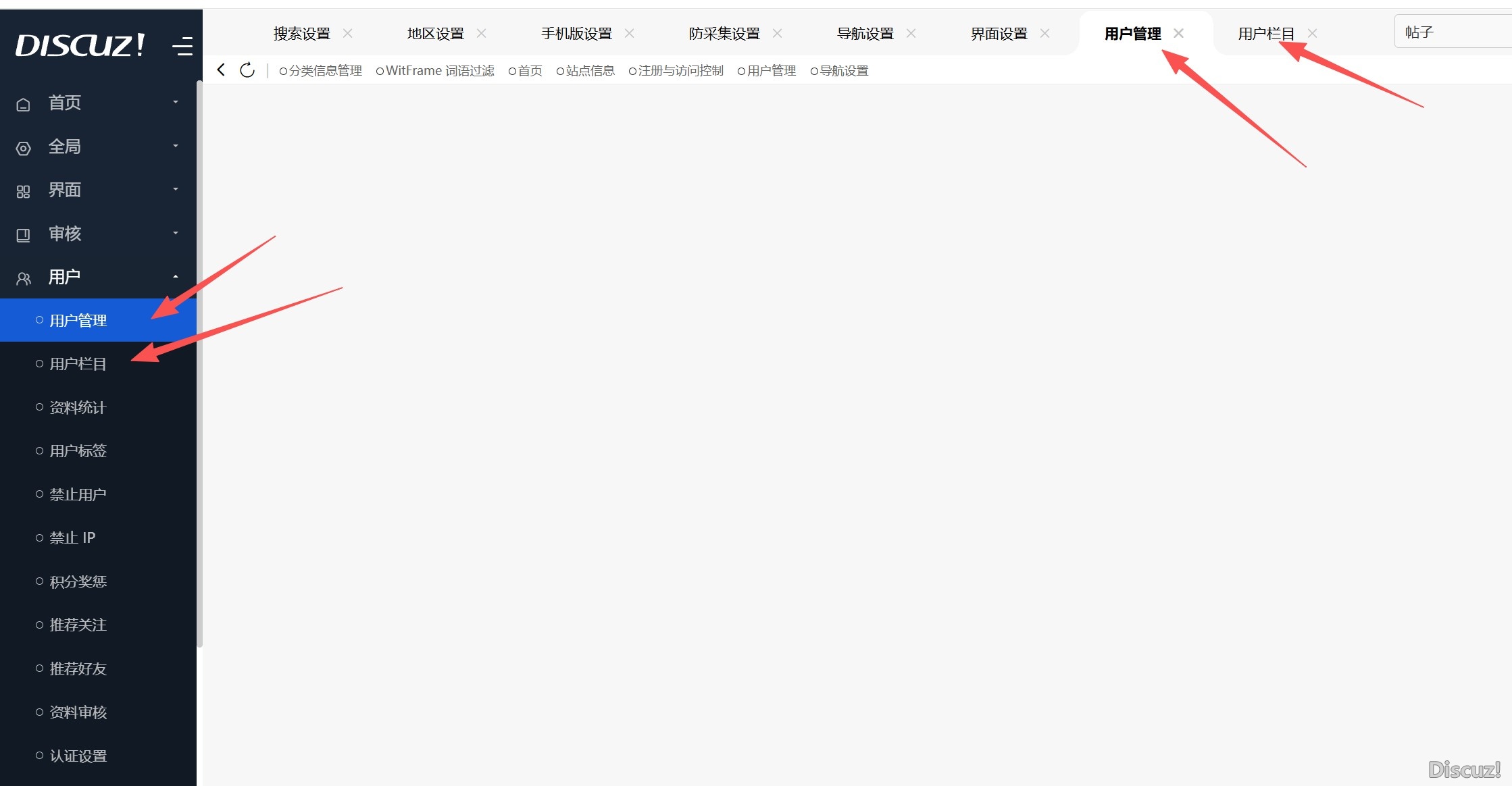
截图202603281103522999.jpg


后台的用户管理,用户栏目,点击没有反应,前面好像可以的。
回复

使用道具 举报

10

主题

102

回帖

1

粉丝

渐入佳境

贡献
0 点
金币
5 个
 楼主| 发表于 2026-3-28 11:11:25 |广东| 查看全部
截图202603281110394162.jpg
麻烦了,用了后台那个优化大师啥的,然后点了一下优化,后台不见了- -
现在手动恢复哪一个文件呢》
回复

使用道具 举报

10

主题

102

回帖

1

粉丝

渐入佳境

贡献
0 点
金币
5 个
 楼主| 发表于 2026-3-28 11:12:30 |广东| 查看全部
dreamon 发表于 2026-3-28 11:11
麻烦了,用了后台那个优化大师啥的,然后点了一下优化,后台不见了- -
现在手动恢复哪一个文件呢》
...

拷贝了admin,又可以了的。
回复

使用道具 举报

10

主题

102

回帖

1

粉丝

渐入佳境

贡献
0 点
金币
5 个
 楼主| 发表于 2026-3-28 11:49:10 |广东| 查看全部
dreamon 发表于 2026-3-28 11:02
现在不知道怎么了,换了几个账号,发帖子,发不了了。

大神们,发不了帖子,换什么用户都发不了,这个是什么原因啊。模版也全部用回默认的了。
回复

使用道具 举报

10

主题

102

回帖

1

粉丝

渐入佳境

贡献
0 点
金币
5 个
 楼主| 发表于 2026-3-28 11:51:04 |广东| 查看全部
dreamon 发表于 2026-3-28 11:49
大神们,发不了帖子,换什么用户都发不了,这个是什么原因啊。模版也全部用回默认的了。 ...

换了用户,换了浏览器,都试过了,发不了帖子,就是啥都没有问题,但是帖子发不了。
回复

使用道具 举报

10

主题

102

回帖

1

粉丝

渐入佳境

贡献
0 点
金币
5 个
 楼主| 发表于 2026-3-28 11:53:54 |广东| 查看全部
崩盘了,不知道哪里问题,重装不了,也发不了帖子,这要从哪里下手解决问题啊,是后台设置的问题么?
回复

使用道具 举报

10

主题

102

回帖

1

粉丝

渐入佳境

贡献
0 点
金币
5 个
 楼主| 发表于 2026-3-28 11:56:03 |广东| 查看全部
截图202603281155389774.jpg


试了一下,编辑也是点击无反应了...
回复

使用道具 举报

您需要登录后才可以回帖 登录 | 立即注册

本版积分规则

  • 关注公众号
  • 有偿服务微信
  • 有偿服务QQ

手机版|小黑屋|Discuz! 官方交流社区 ( 皖ICP备16010102号 |皖公网安备34010302002376号 )|网站地图|star

GMT+8, 2026-5-13 11:26 , Processed in 0.053245 second(s), 13 queries , Redis On.

Powered by Discuz! X5.0 Licensed

© 2001-2026 Discuz! Team.

关灯 在本版发帖
有偿服务QQ
有偿服务微信
返回顶部
快速回复 返回顶部 返回列表